实测小米MiMo-V2.5-Pro,这可能是目前国内最适合Claude Code的新模型。
昨天凌晨,没有任何预兆的情况下。
小米的MiMo-V2.5和MiMo-V2.5-Pro上线了。


还是老规矩,先来放一下跑分,不过也就大概看一眼就行,反而大家都是赢学。
在AA榜上,目前跟Kimi K2.6并列开源第一。

成绩很不错,跑分上,也比自家之前进步不少。

通过API key调用的价格是,在0到256k token内,是¥7/¥21每百万token(输入/输出)。
在256k到1M token内是¥14/¥42每百万token(输入/输出)。

Opus 4.6这块,是$5/$25每百万token(输入/输出)。

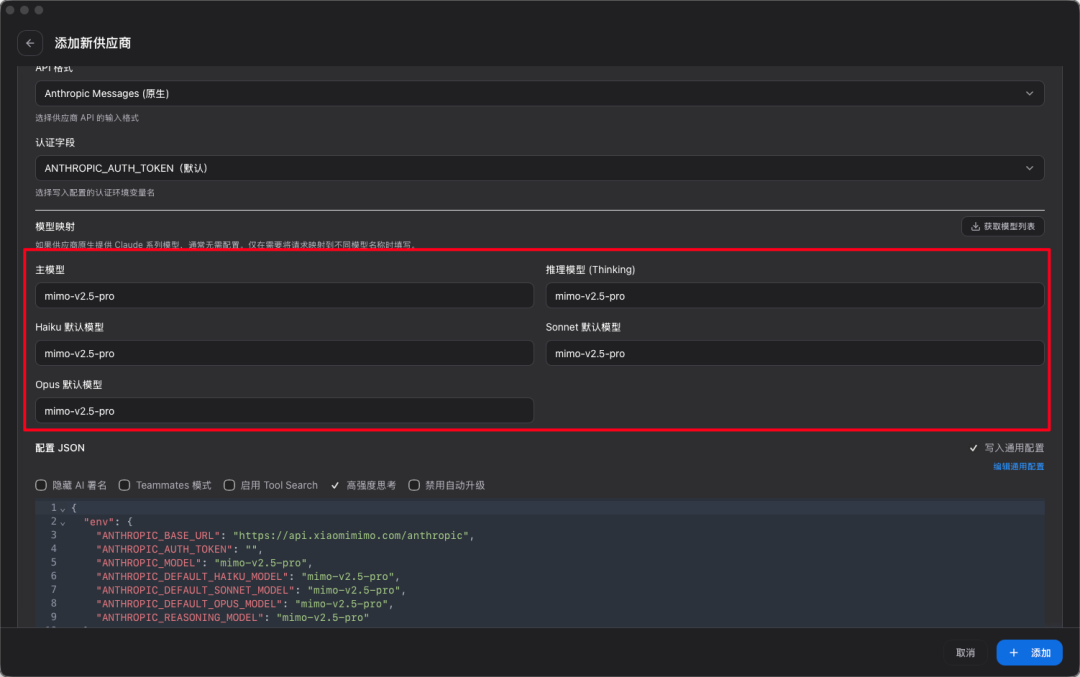
那在周一那篇教程之上,我们想把模型换成这个新的,操作也不复杂。
我们双击打开cc-switch。
在Claude下,点击右上角的加号。

供应商选择Xiaomi MiMo,然后填入API Key。

模型名填上mimo-v2.5-pro。


给大家看一个,我下午测试,自己通过MiMO搓的还挺满意的一个case。
就是我一直有个想法,想自己做一个更好用的公众号文章数据分析平台。
你们知道的,我一直觉得,文章创作不是发出去就完事的,读者的反馈超级无敌至关重要。
到现在,我们的公众号已经发了612篇文章了,也积累了很多很多的数据反馈。
虽然公众号后台有现成的数据分析工具,但对我们来说是不够用的。
首当其冲,它给的数据分析指标很有限,肉眼去看只能看个大概趋势。

我们自己也是去抓了更详细的数据,之前也给大家看过,我们的那张数据分析表。

但咋说呢,数据的分析和洞察,还是太少了,而且每次看的我头疼,密密麻麻的数据太多了。
我一直想的是,能不能有一种更好的方式,把这些数据量化,然后从里面挖出一些可能被我们忽略的趋势,或者信号。
比如这周一发的Claude Code保姆级教程那一篇,我对他的数据是很看好的。
刚发出来的阅读量和转发率也确实不错。
一个小时的转发就有近7000次。
但后续的数据显然动力就不足了,增长得相当缓慢。
那我们肯定就需要复盘,除了平台流量的因素之外,还有没有什么原因,才有了这样的问题。
之前一直就想搓一个这样的网站,直接把飞书多维表格当数据库,然后网页做数据分析,再部署上到我们自己的服务器上,做好企业权限管理,给我们公司的小伙伴一起看。
所以正好就借着MiMo-V2.5-Pro的发布,看看能做成啥样。
我就直接在Claude Code里直接开着语音输入法直接口喷。

然后他就根据我说的这一堆,开始非常有条理地逐个输出。
先给了我技术栈,架构设计。

然后是数据分析逻辑,包括我提到的指标体系,转发加速曲线,对比基线。

然后又输出了项目结构,页面设计,实现步骤,验证方式和清单等等等等究极详细的方案。。

说真的,我跟MiMo-V2.5-Pro对话的时候,莫名其妙的,有一股子Opus 4.6的感觉。
说人话,给图表,真好啊。。。
然后就直接开发了,过程我就不放了,大概就是每天脚本定时请求我们飞书数据库,然后拿到最新的数据,做可视化分析。
最后,出来的是这么个东西。
因为我们的数据分析是要看三日的完整数据来进行分析,所以这里显示的最新的文章还是周一的那一篇。

你能非常快速并且直观地看到这篇文章各项的数据分布。
那明显这一篇文章的短板数据主要还是在完读率上面,以及它的转发率是很明显到后面动力不足的。
教程类的文章,转发出去的多,但是真正会看的少,更别提会看完的了。
还有他的核心指标的分布。
这篇文章在我们过去所有的核心指标上都有怎样的表现,也是一目了然。

还会生成一篇单独的报告。

每篇文章的诊断报告也非常全面,不仅告诉你好的地方在哪,还有不太好的数据背后的原因是什么,以及可以改进的地方是什么。
还有我们的周报看板,展开后是这个样子,能够非常快速地看到过去四周发的每一篇文章的基本数据。

这个任务,到这里还没完。
因为它还是静态的页面,我们公司的小伙伴,还是没办法访问。
后面,我还让他调用我自己给公司搓的服务器skill,把这个网站部署到了我们内部的服务器上。
说实话,我这个服务器skill还是比较复杂的,因为跟飞书的认证做了打通,只有公司的小伙伴才能用,还有无数的隔离,让大家的项目要跑在不同的容器里。
说实话,笨一点的模型,这个首次部署流程,都搞不定,我真的试过用一些国产的XX模型,真的,就部署这一步,直接失败了。。。
MiMo-V2.5-Pro正常走了用户首次的部署逻辑,需要进行认证,跟飞书企业对比,看看是不是我们公司的员工。

Mimo的理解和调用过程也非常丝滑,我把验证码给他后,按部就班的所有步骤,就成了,非常牛逼。

然后这一步还是没完,因为上一步卡的是部署权限,但是部署上去的网址,其实所有人都可以公开访问的,这肯定不是我们想要的,应该只有公司员工才能访问才对。
于是,我又把我Coding的给内部用的统一登录中台,也给它街上,这样就能进行登录权限管控了。

我们中台上我放了一个接入文档,因为平时我们小伙伴Coding的乱七八糟的东西太多了,每个人都有部署和管控登录权限的需求,所以我就搞了这么一个文档,他们把文档链接发给Claude Code,就能把这个项目自动接入到我们的统一登录中台里面。

这文档东西真的挺多的,因为还分了好多种方式和渠道,还要同步用户信息等等乱七八糟的东西,我们还有三家飞书主体,每个权限还都不一样,笨一点的模型,我在测试的时候,真的经常接出BUG。。。
但是MiMo-V2.5-Pro,一轮,没有任何修改,直接接完了。

我让同事试了一下,没毛病。



然后,到这一步,我看了一下整体的消耗。

说实话,MiMo-V2.5-Pro,是有点东西的。
飞书数据通过飞书CLI一次拿到,正常开发,我的服务器skill一次部署成功,登录中台一次性接入成功,很帅。
我们公司我还搓了一个skills同步平台,因为有很多同时自己都会搞各种各样的skill,也会经常分着用,但是以前的分发效率太低下了,都是在微信上互相穿skill,太呆了。
我就搓了个这么个东西,能让大家把skill都上传上去,其他人可以订阅,订阅了以后本地就会安装那个skills,以后线上一更新,订阅者本地就会跟着更新,非常的方便。

今天其实才第一次正式运行,之前是Opus 4.6开发的有一些BUG我就搁置了,然后,今天这些BUG,都是MiMo V2.5 Pro直接修好的。。。
甚至打标签、加头像之类的各种乱七八糟的功能,也都是我用MiMo V2.5 pro直接开发的。

是真的有点东西。
然后还有个很好玩的。
我把160万字的甄嬛传丢给了MiMo-V2.5-Pro,让他分析人物关系图,情节线,人物志,最后做了个可交互的网页。
为了好看,我还让他去搜电视剧演员的剧照换上。

最后的网页还挺有意思,你能快速清楚整部剧每个重要角色,每个人物之间的关系。

还有时间线,各个人物阵营。

真的很好玩。
当然,MiMo-V2.5-Pro又有个缺点,就是前端审美的能力,确实还没赶上模型其他方面的能力。
所以一开始在生成页面的时候,会有那么一点劝退。
出来的视觉效果,说实话就是能用两个字,谈不上什么设计感,还是得配上一些前端设计的Skill,这个点跟GPT-5.4和5.5啥的真的就很像。
但是我感觉无伤大雅,前端设计有很多能弥补的点,但是很多逻辑类和代码类的东西,这个才是核心。
就目前来说,MiMo-V2.5-Pro,确实就是我觉得配合Claude Code的国内最好的模型之一。
这种窗口期我觉得不会太长,等大家都反应过来了,速度可能就没这么快了,plan计划可能也不一定好买了。
最后,祝大家。
创造愉快。
以上,既然看到这里了,如果觉得不错,随手点个赞、在看、转发三连吧,如果想第一时间收到推送,也可以给我个星标⭐~谢谢你看我的文章,我们,下次再见。
>/ 作者:卡兹克、tashi
>/ 投稿或爆料,请联系邮箱:wzglyay@virxact.com
